Verteiler-Menü verwenden

Die Organisationsstruktur Verteiler stellt Ihnen alle Befehle zur Verfügung, die Sie zur Bearbeitung und Verwendung von Verteilern in regisafe benötigen. Die wichtigsten Befehle werden direkt in der Menüleiste angezeigt, die vollständige Liste der Befehle wird dagegen angezeigt, wenn Sie in der Menüleiste auf Alle Befehle klicken.

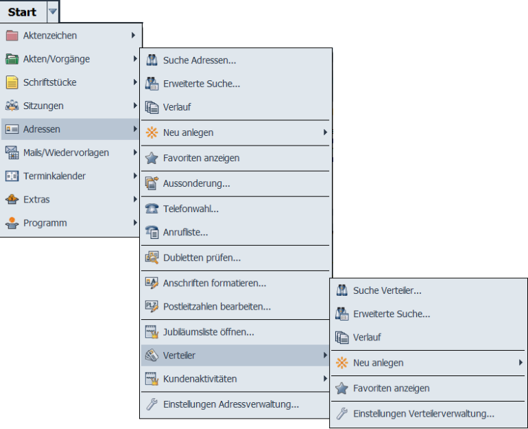
Die folgende Abbildung zeigt die verfügbaren Verteiler-Befehle im Start-Menü:

Die folgende Abbildung zeigt die verfügbaren Verteiler-Befehle in der Symbolleiste eines Listen-Fensters:

Funktion der einzelnen Befehle

Die folgende Liste enthält eine kurze Erklärung der einzelnen Befehle im Verteiler-Menü.
Bei den meisten Befehlen verweist die Kurzbeschreibung außerdem auf eine ausführliche Anleitung.

Folgende Befehle stehen zur Bearbeitung von Verteilern zur Verfügung:

Befehle zur Bearbeitung von Verteilern finden Sie in regisafe in Kontextmenüs, Menüleisten, Reitermenüs und dem Start-Menü. Die untenstehende Tabelle listet alle dort vorkommenden Befehle alphabetisch auf.

Symbol Funktion

Abonnements
Öffnet ein Untermenü mit den folgenden Befehlen:

Abonnieren
Abonniert die markierten Verteiler.
Abonnement beenden
Beendet Ihr Abonnement der markierten Verteiler.
Abonnenten anzeigen
Öffnet den Detailreiter Abonnenten des markierten Verteilers. Sofern vorhanden, wird darin Ihr eigenes Abonnement markiert.
Mehr dazu: Reiter "Abonnenten" verwenden

Meine Abonnements
Öffnet den Reiter Abonnements im regisafe-Programmfenster.
Mehr dazu: Abonnements ansehen

Ändern
Öffnet den Verteiler-Reiter im editierbaren Modus zur Änderung eines bestehenden Verteilers.
Mehr dazu: Verteiler ändern

Alle Befehle
Zeigt eine Liste aller Befehle an, die in der Menüleiste für Verteiler zur Verfügung stehen. Damit sind auch solche Befehle aufrufbar, die aufgrund einer eingeschränkten Fensterbreite nicht mehr in der Menüleiste angeboten werden können.

Als E-Mail senden
Sendet Verteiler-Verweise als E-Mail über Ihr externes Mail-System (z.B. Outlook). Der Empfänger erhält den regisafe-Verteiler in Form eines Verweises. Aus diesem Grund ist das Senden von Verteilern nur dann sinnvoll, wenn der Empfänger ebenfalls Zugriff auf regisafe und auf die gesendeten Verteiler hat.
Der Befehl steht nur zur Verfügung, wenn Sie über die Berechtigung Verteiler als E-Mail senden verfügen. Wird das Anwendungsmodul Mail/Wiedervorlage eingesetzt, lautet die Berechtigung Neue Mail / Neue Wiedervorlage. In diesem Fall befindet sich der Befehl im Untermenü Mail/Wiedervorlage oder er ist deaktiviert.
Anzeigen
Zeigt die Verteiler-Reiter an. Änderungen können in dieser Ansicht nur mithilfe der Schaltfläche Ändern gemacht werden.
Mehr zum Inhalt des Reiters: Verteiler neu anlegen oder ändern

Drucken
Öffnet ein Untermenü mit dem folgenden Befehl:

 

Aktuelle Anzeige (Liste) drucken

Druckt, je nach Auswahl, unterschiedliche Inhalte von der gesamten Verteiler-Trefferliste oder von Teilen daraus.

Einstellungen Verteilerverwaltung...
Öffnet die Benutzer-Einstellungen, wobei die Gruppe Verteilerverwaltung vorausgewählt ist. Hier können Sie die von Ihnen gewünschten Einstellungen vornehmen.
Mehr zu den Benutzer-Einstellungen: Einstellungen für Verteiler
Erweiterte Suche
Öffnet die "erweiterte Suche" nach Verteilern. Im Vergleich zur Schnellsuche erlaubt die erweiterte Suche die Angabe zusätzlicher Kriterien.
Mehr dazu: Erweiterte Suche - Verteiler

Favoriten
Öffnet ein Untermenü mit den folgenden Befehlen:


Zu den Favoriten hinzufügen
Fügt den markierten Verteiler zu den Favoriten hinzu und ändert die Liste der Favoriten dauerhaft.

Aus den Favoriten entfernen
Entfernt den markierten Verteiler aus den Favoriten und ändert die Liste der Favoriten dauerhaft.

Verteiler-Favoriten anzeigen
Zeigt die Verteiler-Favoriten als Trefferliste an

  • Außerdem werden im Untermenü Favoriten die Favoriten der jeweils verfügbaren Organisationsstrukturen angeboten.
    Im Start-Menü gibt es pro Organisationsstruktur stattdessen den Befehl Favoriten anzeigen.

Kopieren
Verwendet den markierten Verteiler als Vorlage für einen neuen Verteiler.
Mehr zum Ändern oder Neuanlegen von Verteilern: Verteiler neu anlegen oder ändern

Löschen
Löscht die markierten Verteiler.
Sie benötigen dazu die Berechtigung Verteiler löschen.

Mail/Wiedervorlage (Modul Mail/Wiedervorlage)

Öffnet ein Untermenü mit den folgenden Befehlen:

 

Neue Mail...

Öffnet das Fenster Adressübernahme zur Auswahl aller oder einzelner Adressen in das Empfänger- oder Zur-Kenntnis-Feld der neuen Mail. Über die Schaltfläche ...als Anlage, kann der gesamte Verteiler oder einzelne Adressen daraus als Verweis in einer Mail an andere regisafe-Benutzer gesendet werden; an externe Adressen können Verteiler nicht versendet werden!
Grund: Der Empfänger erhält den regisafe-Verteiler in Form eines Verweises. Daher ist das Senden von Verteilern nur dann sinnvoll, wenn der Empfänger ebenfalls Zugriff auf regisafe und auf die gesendeten Verteiler hat.
Der Befehl steht nur zur Verfügung, wenn das Anwendungsmodul Mail/Wiedervorlage eingesetzt wird.

 

Neue Wiedervorlage
Sendet Verteiler-Verweise an einem bestimmten Tag als Erinnerung in Form einer Mail an regisafe-Benutzer.
Der Befehl steht nur zur Verfügung, wenn das Anwendungsmodul Mail/Wiedervorlage eingesetzt wird.

Menüleiste anpassen
Öffnet ein Dialogfenster, in dem Sie die Menüleiste nach Ihren Wünschen konfigurieren können.

Neu anlegen...
In Kontextmenüs öffnet dieser Befehl zunächst ein Untermenü, über das Sie auswählen können, was für ein Objekt Sie neu anlegen wollen, also z.B.  Verteiler. Gibt es von dem ausgewählten Objekt mehrere Arten, öffnet sich der Programmreiter Neu anlegen, in dem Sie die gewünschte Objekt-Art auswählen können. Wenn es zu dem ausgewählten Objekt nur eine Art gibt, öffnet sich sofort ein leerer Objektreiter. Mehr dazu: Verteiler neu anlegen
Im Start-Menü  Adressen |  Verteiler öffnet dieser Befehl direkt den Programmreiter Neu anlegen bzw. einen leeren Objektreiter.

Sicherheit
Öffnet ein Untermenü mit dem folgenden Befehl:

 

Aktivitätsprotokoll
Zeigt das Aktivitätsprotokoll an, in dem alle Vorfälle zum markierten Objekt enthalten sind (z.B. Änderungen usw.).
Der Befehl steht nur zur Verfügung, wenn das Anwendungsmodul Aktivitätsprotokoll eingesetzt wird. Mehr dazu: Aktivitätsprotokoll anzeigen
Suche Verteiler
Öffnet die Schnellsuche. Die Schnellsuche ist automatisch auf Verteiler eingestellt (Verteiler ist im linken Feld markiert).
Durch die Angabe eines Suchbegriffs und/oder einer Verteilerbezeichnung kann die Suche eingegrenzt werden.
Mehr dazu: Verteiler suchen 

Verlauf
Öffnet ein Auswahlmenü der verschiedenen Organisationsstrukturen. Wenn Sie eine dieser Organisationsstrukturen auswählen, werden die zuletzt bearbeiteten Objekte dieser Organisationsstruktur in der Trefferliste angezeigt.


Die maximale Anzahl für Verteiler richtet sich nach der Benutzer-Einstellung Verteilerverwaltung | Anzahl der Verteiler im Verlauf.
Mehr zur Anzeige von Verteilern in Listen: Verteiler anzeigen

Verweis in Zwischenablage kopieren
Kopiert einen Verweis (IQO-Datei) auf den Verteiler in die Zwischenablage.
Von dort aus kann er in andere Anwendungen wie z.B. Microsoft Teams oder Outlook eingefügt werden. Hat der Empfänger Zugriff auf dieselbe regisafe-Installation wie der Absender, kann er den Verteiler durch einen Doppelklick auf die IQO-Datei in regisafe anzeigen, sofern er Zugriffsberechtigung darauf besitzt.

  • Sie können auch mehrere Objekte des gleichen Typs, z.B. Schriftstücke, auf einmal markieren und dafür einen Verweis erzeugen.
  • Sie können Verweise auf Objekte auch durch Ziehen und Ablegen (Drag & Drop) aus Objektbäumen oder Objektlisten in externe Anwendungen einfügen. Halten Sie dazu beim Ziehen und Ablegen die Strg-Tasteund gleichzeitig die Alt-Taste gedrückt.

Zuordnungen
Öffnet ein Untermenü in dem die zugeordneten und unter-/übergeordneten Objekte aufgerufen werden können. Dieselben Zuordnungen werden im Reiter Finden & Wissen auch im Teilfenster Zuordnungen angezeigt.

  • Im Kontextmenü von Verteilern werden die verfügbaren zugeordneten Objekte auch direkt ohne Untermenü angezeigt.